推しアイデア
・プレイヤーリスペクトゼロ ・ゲーム内タイムが巻き戻ったり進んだりする ・1人称と3人称を切り替えられる ・時間がカギとなる ・ゲーム内の敵が実は2月29日にとらわれている自分自身 ・わざとバグっぽい要素を取り入れ、気持ち悪さを実現
―
・プレイヤーリスペクトゼロ ・ゲーム内タイムが巻き戻ったり進んだりする ・1人称と3人称を切り替えられる ・時間がカギとなる ・ゲーム内の敵が実は2月29日にとらわれている自分自身 ・わざとバグっぽい要素を取り入れ、気持ち悪さを実現
・四年に一度というテーマから着想を得て、うるう年をゲームの世界で再現。
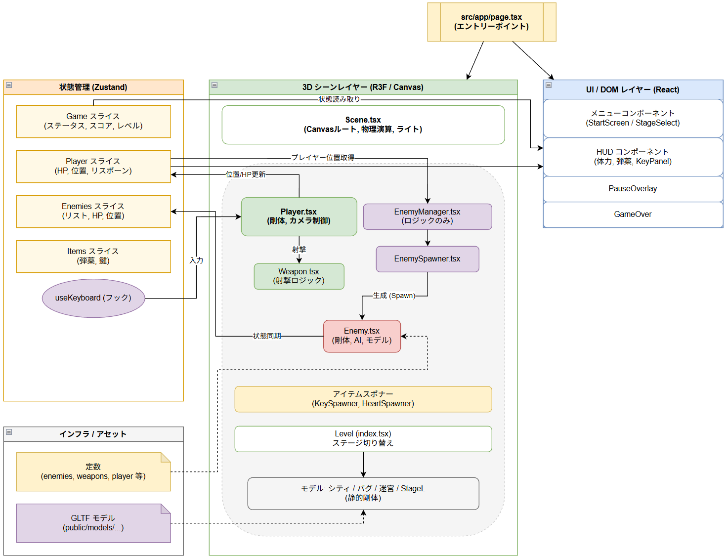
・R3Fの使用 ・迷路の自動生成 (深さ優先探索)

・アクションゲーム ・シューティングゲーム
移動、ジャンプ、銃を撃つ、の動作を駆使して迫りくる敵を倒しつつ、マップ上に出現する鍵を集めよう
移動:WASD 射撃:左クリック ジャンプ:Space リロード:R 視点切替:V
ステージ
シティ:鍵を1つ取得しゴールまで行きクリア バグ:鍵を3つ取得しクリア 迷路:鍵を1つクリア メトロポリス:鍵を3つ取得し、ゴールまで行きクリア
タイトル

ステージ選択

難易度選択

プレイ画面

デモ動画
ステージ、レベル選択 https://youtu.be/xoPlhLJz1Ho
鍵取得 https://youtu.be/UBpRFVcW1zU
体力回復 https://youtu.be/Ox3mZXLOLkA
敵別能力違い https://youtu.be/HvAXqVDlx7Q
弾リロード https://youtu.be/wsQgsOLeX9s
ゲームオーバー https://youtu.be/0QKNHg-cBJk
ゲームクリア https://youtu.be/rZmPYqE7HEw
・2月29日にとらわれている設定のため、ゲームのところどころにバグのような気持ち悪さや、視点変更の複雑さなどかなり難易度の高いものとなっている。
・ゲーム内タイムの変更(うるう秒から着想)