推しアイデア
部員をカード化! サークルごとにデッキで対戦
部員をカード化! サークルごとにデッキで対戦
某おじさんトレカからの着想+テーマが四年に一度➡大学は四年間じゃん
protocolBaffer & gRPC 開発環境整備周り - coderabbit など
デプロイ先 https://2025-ptera.vercel.app/
デモ動画
https://youtu.be/GJS2rUClz1g https://youtu.be/9JDHDLAv9u4
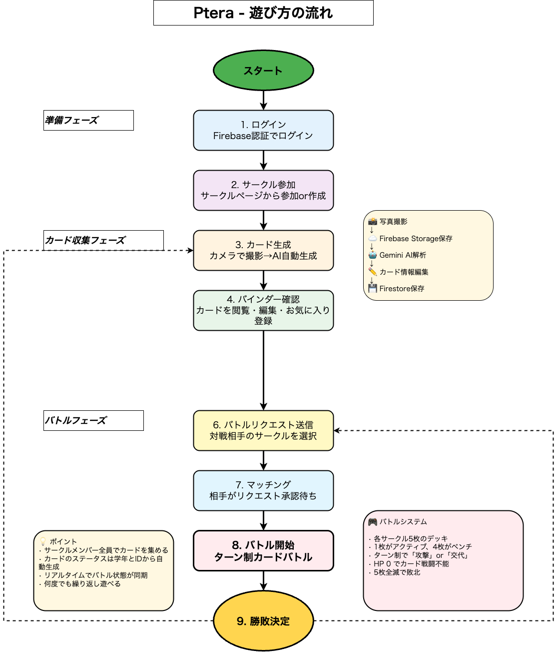
サークルの部員をカード化してコレクションできます 写真を撮って情報を入力するとカード化して保存 対戦機能も実装、QRコードでミニゲーム可能です
その他ミニゲームも遊べる!

"next": "16.0.10", "react": "19.2.1", "tailwindcss": "^4", "@arwes/react": "^1.0.0-next.25020502", "firebase": "^12.6.0", "firebase-admin": "^13.6.0", "@connectrpc/connect": "^2.1.1", "@connectrpc/connect-node": "^2.1.1", "@bufbuild/protobuf": "^2.10.2", "react-webcam": "^7.2.0", "jsqr": "^1.4.0", "qrcode": "^1.5.4", "@biomejs/biome": "^2.3.10", "vitest": "^4.0.15"
vercelポン乗せではなく、GithubActionsを用いてデプロイを行いました! 事前にCIを組むことによってある一定のコードの品質が保てました。 (初学者がいると変なコードを書いてもなんでデプロイが落ちたか事前にわかりやすいですね) Vercelのチームは有料であるためデプロイ周りを管理者しか触ることができていませんでしたが、GithubActionsで管理することでいじることができました
name: CI/CD on: push: branches: - main paths: - 'front/**' pull_request: paths: - 'front/**' jobs: checks: runs-on: ubuntu-latest env: NEXT_PUBLIC_FIREBASE_API_KEY: ${{ secrets.NEXT_PUBLIC_FIREBASE_API_KEY }} NEXT_PUBLIC_FIREBASE_AUTH_DOMAIN: ${{ secrets.NEXT_PUBLIC_FIREBASE_AUTH_DOMAIN }} NEXT_PUBLIC_FIREBASE_PROJECT_ID: ${{ secrets.NEXT_PUBLIC_FIREBASE_PROJECT_ID }} NEXT_PUBLIC_FIREBASE_STORAGE_BUCKET: ${{ secrets.NEXT_PUBLIC_FIREBASE_STORAGE_BUCKET }} NEXT_PUBLIC_FIREBASE_MESSAGING_SENDER_ID: ${{ secrets.NEXT_PUBLIC_FIREBASE_MESSAGING_SENDER_ID }} NEXT_PUBLIC_FIREBASE_APP_ID: ${{ secrets.NEXT_PUBLIC_FIREBASE_APP_ID }} FIREBASE_SERVICE_ACCOUNT_KEY: ${{ secrets.FIREBASE_SERVICE_ACCOUNT_KEY }} defaults: run: working-directory: front steps: - name: Check out the code uses: actions/checkout@v4 - name: Setup Node.js uses: actions/setup-node@v4 with: node-version: '22' cache: 'npm' cache-dependency-path: front/package-lock.json - name: Install dependencies run: npm ci - name: Type check run: npx tsc --noEmit - name: Lint check run: npm run lint - name: Format check run: npm run format - name: Run tests run: npm run test - name: Build check run: npm run build deploy: needs: checks runs-on: ubuntu-latest defaults: run: working-directory: front if: github.event_name == 'push' && github.ref == 'refs/heads/main' steps: - name: Check out the code uses: actions/checkout@v4 - name: Deploy to Vercel uses: amondnet/vercel-action@v25 with: vercel-token: ${{ secrets.VERCEL_TOKEN }} vercel-org-id: ${{ secrets.VERCEL_ORG_ID }} vercel-project-id: ${{ secrets.VERCEL_PROJECT_ID }} vercel-args: '--prod'
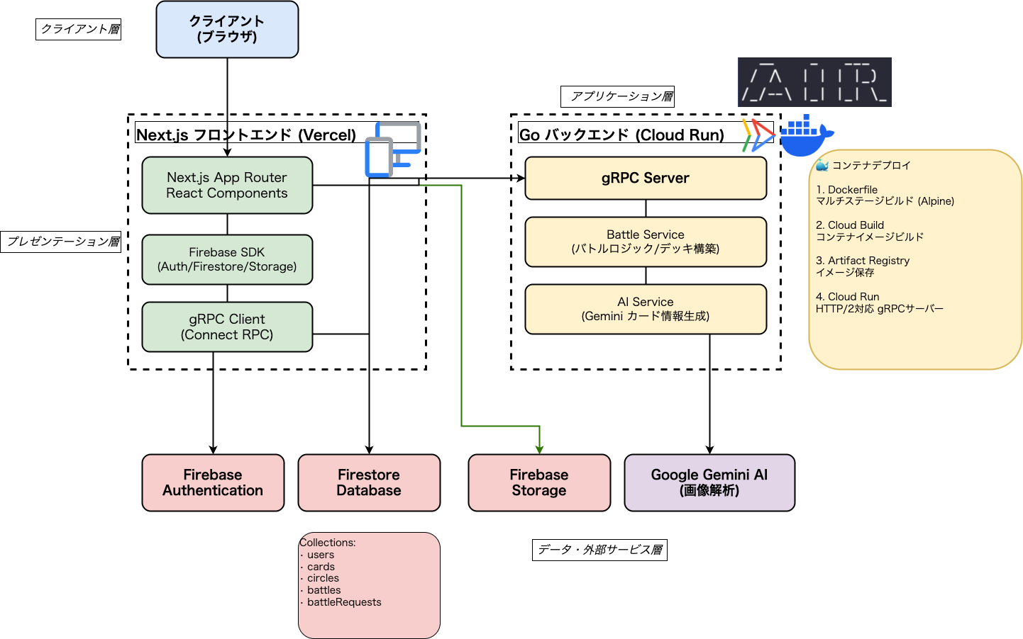
バックエンドはgRPCを用いたgoのバックエンドを構築しました
protoファイルでのサービスの定義は以下の通りです
service BattleService { rpc StartBattle(StartBattleRequest) returns (StartBattleResponse); rpc Attack(AttackRequest) returns (AttackResponse); rpc Retreat(RetreatRequest) returns (RetreatResponse); // Battle Request (Matching) RPCs rpc SendBattleRequest(SendBattleRequestRequest) returns (BattleRequest); rpc AcceptBattleRequest(AcceptBattleRequestRequest) returns (BattleState); rpc RejectBattleRequest(RejectBattleRequestRequest) returns (BattleRequest); }
プロトコルバッファを用いて、共通の型定義を生成します
今回はprotocではなくbufを使用して生成しました。
↓参考

めちゃくちゃフォーマットかけ忘れマンなのでpre-commitを導入しました〜
# Lefthook configuration for 2025_Ptera # https://lefthook.dev/configuration/ pre-commit: parallel: true commands: lint: glob: "front/**/*.{js,ts,jsx,tsx}" run: cd front && npm run lint:fix stage_fixed: true format: glob: "front/**/*.{js,ts,jsx,tsx,json,md,yml,yaml}" run: cd front && npm run format:fix stage_fixed: true typescript: glob: "front/**/*.{ts,tsx}" run: cd front && npx tsc --noEmit --skipLibCheck pre-push: commands: test: run: cd front && npm test
pre-commitの管理にはLefthookを導入してみて、結構楽に導入できたとという印象です https://qiita.com/KOU050223/items/35cfaedefad2bc88a89d
coderabbitを入れることで以下の点をカバーしました!
〇〇の観点により✖️✖️を改善しましょう!)プロジェクトに.coderabbit.yamlを導入することで、特定の指示をすることができます
# yaml-language-server: $schema=https://coderabbit.ai/integrations/schema.v2.json language: "ja-JP" tone_instructions: "丁寧な言葉遣いで、具体的な改善点を指摘してください。" early_access: false reviews: profile: "assertive" request_changes_workflow: true high_level_summary: true review_status: true collapse_walkthrough: false suggested_reviewers: true path_instructions: - path: "**/*.{ts,tsx}" instructions: | TypeScript、React、Next.jsのベストプラクティスに従い、 コードの可読性とメンテナンス性を向上させてください。 命名規則:コンポーネント名はPascalCase、関数・変数名はcamelCaseで統一。 型安全性:anyの使用を避け、適切な型定義を行う。 コンポーネント設計:単一責任の原則(SRP)を意識し、再利用可能なコンポーネントを作成。 Server/Client Components:Next.js App Routerでは、Server ComponentsとClient Componentsを適切に使い分ける。Server Componentsでは非同期処理とデータフェッチを直接実行、Client Componentsではインタラクティブな機能と状態管理を担当。 パフォーマンス:不要な再レンダリングを避け、useMemo、useCallbackを適切に使用。 データフェッチング:Server Componentsでのfetch(キャッシュ戦略含む)、Client ComponentsでのuseEffectや非同期フックを適切に使い分ける。 エラーハンドリング:error.tsxやloading.tsxを活用し、適切なエラー処理とローディング状態を実装。 セキュリティ:XSS対策、環境変数の適切な管理(NEXT_PUBLIC_プレフィックス)を徹底。 アクセシビリティ:セマンティックなHTML、ARIA属性を適切に使用。 テスト:重要なロジックやコンポーネントには単体テストを追加。 - path: "**/src/app/**/page.tsx" instructions: | Next.js App Routerのページコンポーネントとして適切に実装してください。 Server Componentを優先し、クライアント側の処理が必要な場合のみ'use client'を使用。 メタデータはmetadataオブジェクトまたはgenerateMetadata関数で定義。 データフェッチングはasync/awaitで直接実行し、キャッシュ戦略(force-cache, no-store等)を明示。 - path: "**/src/app/**/layout.tsx" instructions: | レイアウトコンポーネントとして、共通のUI要素やプロバイダーを適切に配置。 不要な再レンダリングを避けるため、状態管理は慎重に行う。 メタデータはルートレイアウトで定義し、子レイアウトで上書き可能。 auto_review: enabled: true chat: auto_reply: true
Coderabbitを導入しても、そのコード必要必要ないかはあまり判断できない部分もあるので、他の人にレビューもし合いました ある一定のレビューの補助をしてくれるので助かりました
これはclaudecodeくんにdrawioで書いて若干修正してみました! 最近QiitaかZennで記事を見たので...
XMLでわりかしトークンを食う...?
以下使ったプロンプト
draw.io で〇〇図を作成してください。以下のルールに従ってください。 - mxGraphModel に defaultFontFamily="フォント名" を設定 - すべてのテキスト要素の style に fontFamily=フォント名; を追加 - フォントサイズは標準の1.5倍 (18px程度) を使用 - 矢印は XML の先頭に配置 (最背面) - 矢印とラベルは 20px 以上離す - 日本語テキストの width は十分に確保 (1文字あたり 30-40px) - 背景色は設定しない (透明) - page="0" を設定

「仲間がカードになる。サークルの絆で戦え。」
サークルメンバーをカード化し、リアルタイムで対戦できる本格的なターン制カードバトルゲームです。 生成したメンバーカードで、サークル対抗の熱いバトルを繰り広げましょう。
カード作成は誰でも簡単。写真を撮るだけでAIが自動的にプロフィールを生成します。
写真撮影
AI自動解析 (Gemini 2.5 Flash)
カスタマイズ
基本ルール
アクション
カードステータス
バトルリクエスト送信
マッチング成立
リアルタイムバトル
リアルタイム同期 (Firestore Realtime Listener)
決定論的ステータス生成
gRPC/Connect RPC
AI統合 (Gemini API)
レスポンシブUI (@arwes/react)
刹那のメンコです。 参考は、某ゲームの「刹那の見切り」が参考ですね。
過去スマホでやってるチームもいたし、ボタンじゃ面白くないなーっで、「ほな、メンコでやるかー」でメンコです。 主に以下のライブラリを使い実装
"jsqr": "^1.4.0",
QRコードを事前に生成して、その決め打ちの値を読み取り続けてます。 あるタイミングで!マークが出て、メンコを投げてひっくり返します(そーゆう遊びの想定です。ズルはだめだぞ★)
(私はデバックめんどいので、ズルしてます)

!マークからメンコをひっくり返す時間を競う形です。 特定のメンコが読み取れなかった場合は、ゲームはできません
特に難しい処理は、特にありません。シンプルISベスト ほんとだったら、4人対戦とかしてーなーっで想定していたんですが時間が...(他の実装が...卒研が...引っ越しが...)
メンコは過去の遺産です 今年最後のハッカソンでメンコを汲み取りたかった(実装理由はこれ) 参考
色々想定して、いろんなもの持ってきたんですが、あまり出番はなかったですね。
周辺施設にコピー機がないので(という認識何回も来てるはずだけど)、サーマルプリンターで繋いで新しいQRコードやらなんやらを発行しようとしていました

某ゲームのミニゲームでも、シューティング系のやつがあったなぁっていうので作成
遊び方はシンプルで、画面上で的が動き回っているので、指でピストルの形を作ってエイムを合わせ、ここぞというタイミングでピストルを撃つモーションをするだけです。

MediaPipeを使ったハンドトラッキングと、Three.jsを使った3D表現で実装しました。Windowsだとちょっと重たいけど、Macだとサクサク動いてくれます。(チューニング結構頑張った。)
60FPSを維持するために、JavaScriptのガベージコレクションを発生させないように工夫しました。
// 該当するコード // 定義部分:ループ内で new THREE.Vector3() しないように事前に確保 const gameRef = useRef({ // ... tempVec3: new THREE.Vector3(), // 計算用一時バッファ1 tempVec3_2: new THREE.Vector3(), // 計算用一時バッファ2 tempVec3_3: new THREE.Vector3(), // 計算用一時バッファ3 }); // ゲームループ内での使用 const { tempVec3, tempVec3_2 } = gameRef.current; // 参照を取り出すだけ // AIの認識結果(カクつきやすい)を線形補間(Lerp)で滑らかにする // 第2引数の0.35が「追従性」と「滑らかさ」のバランス係数 gesture.smoothAimPosition.lerp(gesture.aimPosition, 0.35 * timeScale);
よく耳を澄まして聞いてみると、「ピュン!」「ポーン!」みたいな SEが聞こえます。これはどっかから拾ってきたわけではなく、AudioContext と Oscillator を使い、矩形波(Square)や正弦波(Sine)の周波数を時間変化させて出力してます。(なんて無駄な.....)
// 該当してるコード const playSound = useCallback((type: "shoot" | "hit") => { const ctx = gameRef.current.audioCtx; if (!ctx) return; const osc = ctx.createOscillator(); // 発振器(音の源)を作成 const gain = ctx.createGain(); // 音量制御ノード osc.connect(gain); gain.connect(ctx.destination); // スピーカーへ接続 if (type === "shoot") { osc.type = "square"; // 矩形波(ファミコンのような音) // 周波数を 400Hz から 100Hz へ 0.1秒かけて急激に下げる(ピュン!) osc.frequency.setValueAtTime(400, ctx.currentTime); osc.frequency.exponentialRampToValueAtTime(100, ctx.currentTime + 0.1); // 音量を減衰させる(エンベロープ) gain.gain.setValueAtTime(0.05, ctx.currentTime); gain.gain.exponentialRampToValueAtTime(0.001, ctx.currentTime + 0.1); osc.start(); osc.stop(ctx.currentTime + 0.1); } // ... }, []);
画面左下のカメラで認識されてるのが確認できるよ。

モーションの認識のロジック
// 1. 手の大きさ(スケール)を測る:手首(0)から人差し指の付け根(5)までの距離 const scale = Math.hypot( indexMCP.x - wrist.x, indexMCP.y - wrist.y, ); // 2. ピンチ動作の距離を測る:親指の先(4)と中指の第2関節(9)の距離 const dist = Math.hypot( landmarks[4].x - landmarks[9].x, landmarks[4].y - landmarks[9].y, ); // 3. 単純な dist ではなく、スケールで割った「比率」で判定する // これにより、手がカメラから離れて小さくなっても判定閾値(0.75)を変えずに済む const ratio = dist / (scale || 1); const isTrigger = ratio < TRIGGER_THRESHOLD; // 0.75
https://github.com/jyogi-web/2025_Ptera/issues